Tweetovi
- Tweetovi, trenutna stranica.
- Tweetovi i odgovori
- Medijski sadržaj
Blokirali ste korisnika/cu @rceninja
Jeste li sigurni da želite vidjeti te tweetove? Time nećete deblokirati korisnika/cu @rceninja
-
Behrooz proslijedio/la je Tweet
Just posted my talk "Keeping Windows Secure" touching on security assurance process and vuln research in Windows from
@BlueHatIL 2019:https://github.com/dwizzzle/Presentations/blob/master/David%20Weston%20-%20Keeping%20Windows%20Secure%20-%20Bluehat%20IL%202019.pdf …Prikaži ovu nitHvala. Twitter će to iskoristiti za poboljšanje vaše vremenske crte. PoništiPoništi -
Behrooz proslijedio/la je Tweet
KDU, Kernel Driver Utility - driver loader (and not only) bypassing Windows x64 Driver Signature Enforcement with support of various "functionality" providers - including Unwinder's RTCore, https://github.com/hfiref0x/KDU pic.twitter.com/s154qYlIKR
Hvala. Twitter će to iskoristiti za poboljšanje vaše vremenske crte. PoništiPoništi -
Behrooz proslijedio/la je Tweet
Just published a follow-up to my Adobe Reader symbols story on the Project Zero blog. Turns out there's even more debug metadata to be found in some old (and new) builds, including private CoolType symbols. Enjoy! https://googleprojectzero.blogspot.com/2020/01/part-ii-returning-to-adobe-reader.html …
Hvala. Twitter će to iskoristiti za poboljšanje vaše vremenske crte. PoništiPoništi -
Behrooz proslijedio/la je Tweet
I'm very excited to share my blogpost series (including PoC code) about a remote, interactionless iPhone exploit over iMessage: https://googleprojectzero.blogspot.com/2020/01/remote-iphone-exploitation-part-1.html …
Prikaži ovu nitHvala. Twitter će to iskoristiti za poboljšanje vaše vremenske crte. PoništiPoništi -
Behrooz proslijedio/la je Tweet
The 7th part of the tutorial Hypervisor From Scratch is published! In this part, I described EPT. Thanks to Petr
@PetrBenes as Hypervisor From Scratch could never have existed without his help and to Alex@aionescu for patiently answering my questions.https://rayanfam.com/topics/hypervisor-from-scratch-part-7/ …Hvala. Twitter će to iskoristiti za poboljšanje vaše vremenske crte. PoništiPoništi -
Behrooz proslijedio/la je Tweet
It's finally out! Crafting an EFI Emulator and Interactive Debugger -> https://reverse.put.as/2019/10/29/crafting-an-efi-emulator/ …. Enjoy :-)
Hvala. Twitter će to iskoristiti za poboljšanje vaše vremenske crte. PoništiPoništi -
Behrooz proslijedio/la je Tweet
Here are the slides of my last talk
@hack_lu "Leveraging KVM as a debugging platform" https://drive.google.com/open?id=1nFoCM62BWKSz2TKhNkrOjVwD8gP51VGK … https://twitter.com/mtarral/status/1186935292118360064 …pic.twitter.com/UocOsAIDpm
Prikaži ovu nitHvala. Twitter će to iskoristiti za poboljšanje vaše vremenske crte. PoništiPoništi -
Behrooz proslijedio/la je Tweet
Updated awesome-virtualization with references to old and new ideas of a same concept: Virtualization-Based Security BitVisor (SecureVM) - 2008: https://bitbucket.org/bitvisor/bitvisor/ … vbh (Intel) - 2019:https://github.com/intel/vbh
Hvala. Twitter će to iskoristiti za poboljšanje vaše vremenske crte. PoništiPoništi -
:| The structure is well documented in TLFS 5, but I wrote a script to extract it from binary!, just a waste of time
But (at least) the result is almost identical to the original structure, and it's good practice of reversing!Prikaži ovu nitHvala. Twitter će to iskoristiti za poboljšanje vaše vremenske crte. PoništiPoništi -
VMCS struct generated for hvix64.exe (10.0.18362.418)https://github.com/RceNinja/Re-Scripts/blob/master/scripts/Hyperv-Scripts/hvix64__10.0.18362.418_vmcs_offsets.h …
Prikaži ovu nitHvala. Twitter će to iskoristiti za poboljšanje vaše vremenske crte. PoništiPoništi -
Behrooz proslijedio/la je Tweet
I've started writing a series of articles about reverse engineering the Management Engine, I've just uploaded the first two: https://pbx.sh/intelme-sw1/ , andhttps://pbx.sh/intelme-sw2/
Hvala. Twitter će to iskoristiti za poboljšanje vaše vremenske crte. PoništiPoništi -
Behrooz proslijedio/la je Tweet
Updated Pykd script for showing memory blocks Hyper-V partitions. Now script dynamically get partitions object using winhvr.sys variables. https://github.com/gerhart01/Hyper-V-scripts/blob/master/ParsePrtnStructure.py …pic.twitter.com/RkUIAPHSPH
Hvala. Twitter će to iskoristiti za poboljšanje vaše vremenske crte. PoništiPoništi -
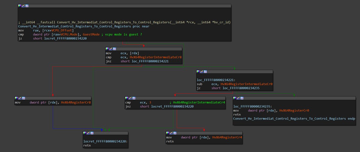
The smallest function I reversed in Hvix64 with the longest name :-), which helped me to understand tens of switch cases
Constants are life savers use them as much as you can!.pic.twitter.com/ztdvBIwmJe
Hvala. Twitter će to iskoristiti za poboljšanje vaše vremenske crte. PoništiPoništi -
Behrooz proslijedio/la je Tweet
Slides from my talk at
@BlueHatIL meetup covering VBS internals :)https://github.com/saaramar/Publications/blob/master/BluehatIL_VBS_meetup/VBS_Internals.pdf …Hvala. Twitter će to iskoristiti za poboljšanje vaše vremenske crte. PoništiPoništi -
Behrooz proslijedio/la je Tweet
I've digged up some ancient versions of Adobe Reader to figure out exactly which symbols were public in which builds and when. Turns out all the core modules had them at some point. My full analysis on the P0 blog: https://googleprojectzero.blogspot.com/2019/10/the-story-of-adobe-reader-symbols.html …
Prikaži ovu nitHvala. Twitter će to iskoristiti za poboljšanje vaše vremenske crte. PoništiPoništi -
Behrooz proslijedio/la je Tweet
After all the hard work that we did... Finally! :-)https://twitter.com/Bruc3rVis0r/status/1179548877260673026 …
Hvala. Twitter će to iskoristiti za poboljšanje vaše vremenske crte. PoništiPoništi -
Checkout the new version of IA32-VMX-Helper Now you can: - Apply proper symbolic constants and comments automatically - Search and explore MSR/VMCS by value or related Instructions in the IDA Gui! https://github.com/RceNinja/Re-Scripts#IA32-VMX-Helper …
@aall86@AmarSaar@gerhart_xpic.twitter.com/mU5i2ZMyuQ
Prikaži ovu nitHvala. Twitter će to iskoristiti za poboljšanje vaše vremenske crte. PoništiPoništi -
Behrooz proslijedio/la je Tweet
This has bitten me twice now, so let me reiterate: if you do fuzzing on Windows with Application Verifier (PageHeap etc.), disable logging first: appverif -logtofile disable otherwise your target will start for seconds and then minutes due to linear search of a log file name
Hvala. Twitter će to iskoristiti za poboljšanje vaše vremenske crte. PoništiPoništi -
Hvala. Twitter će to iskoristiti za poboljšanje vaše vremenske crte. PoništiPoništi
Čini se da učitavanje traje već neko vrijeme.
Twitter je možda preopterećen ili ima kratkotrajnih poteškoća u radu. Pokušajte ponovno ili potražite dodatne informacije u odjeljku Status Twittera.