Tweetovi
- Tweetovi, trenutna stranica.
- Tweetovi i odgovori
- Medijski sadržaj
Blokirali ste korisnika/cu @plasticscm
Jeste li sigurni da želite vidjeti te tweetove? Time nećete deblokirati korisnika/cu @plasticscm
-
New release is out! https://www.plasticscm.com/download/releasenotes/8.0.16.3922 … Highlights:
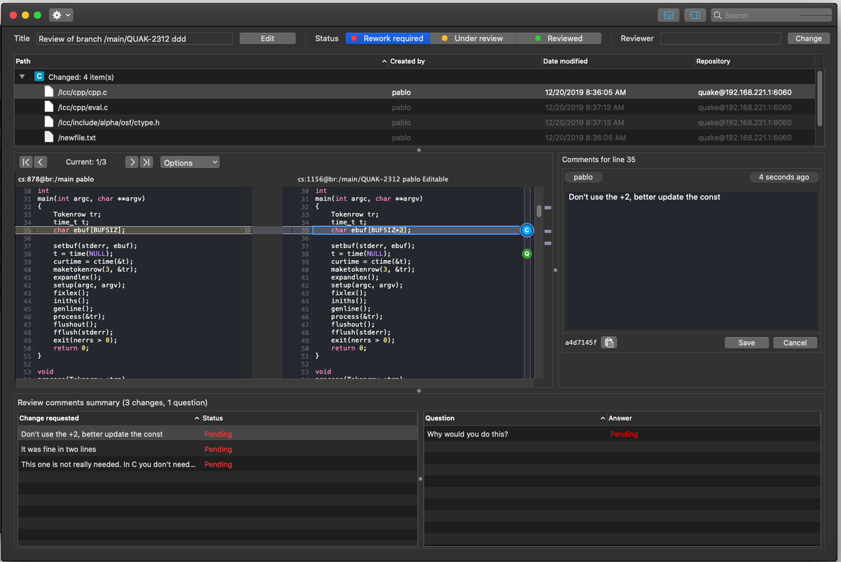
Code Review changeset-by-changeset arrived to macOS!
Plastic Protocol is now even faster as before for big trees
Improved the ChannelCall logger. SysAdmins, rejoyce!
SSL negotiation messages are more friendlyHvala. Twitter će to iskoristiti za poboljšanje vaše vremenske crte. PoništiPoništi -
New release is out today! https://www.plasticscm.com/download/releasenotes/8.0.16.3899 …
Better embedded documentation for de-hydrated replication
All products should perform better under heavy load thanks to new internal buffers implementation
Checkout menu arrives to Gluon's Checkin view (all platforms!)Hvala. Twitter će to iskoristiti za poboljšanje vaše vremenske crte. PoništiPoništi -
And the one we launched yesterday! (2/2) https://www.plasticscm.com/download/releasenotes/8.0.16.3887 … Highlights: -
Embedded Diff + content for Gluon Windows.
-
Lot of great fixes in some merge scenarios.
-
Documentation improvements - CLI: 'cm update' & 'cm partial update'.
-
Improvements in mergebot messages.Hvala. Twitter će to iskoristiti za poboljšanje vaše vremenske crte. PoništiPoništi -
New releases are out! (1/2) https://www.plasticscm.com/download/releasenotes/8.0.16.3880 … Highlights: -
Cloaked and hidden changes are easier to identify through CLI.
-
Fixed diffing files replicated with --nodata flag.
-
Fixed issues in Windows GUI - diff icon colors and a crash when closing the Sync View.Hvala. Twitter će to iskoristiti za poboljšanje vaše vremenske crte. PoništiPoništi -
Hvala. Twitter će to iskoristiti za poboljšanje vaše vremenske crte. PoništiPoništi
-
Hvala. Twitter će to iskoristiti za poboljšanje vaše vremenske crte. PoništiPoništi
-
Plastic SCM Code Reviews now ready for macOS! http://blog.plasticscm.com/2019/12/code-review-for-macos.html …pic.twitter.com/4Xsrq0MTPC
Hvala. Twitter će to iskoristiti za poboljšanje vaše vremenske crte. PoništiPoništi -
A new version is out, fully packed with improvements, including new network timeouts, Incoming Changes for Gluon and more: https://www.plasticscm.com/download/releasenotes/8.0.16.3841 …
Hvala. Twitter će to iskoristiti za poboljšanje vaše vremenske crte. PoništiPoništi -
We are thinking on some changes in the overall design of the GUIs. Feedback is welcome! http://blog.plasticscm.com/2019/12/gui-episode-9-new-hope.html …
Hvala. Twitter će to iskoristiti za poboljšanje vaše vremenske crte. PoništiPoništi -
New version is out today: https://www.plasticscm.com/download/releasenotes/8.0.16.3816 …
Hvala. Twitter će to iskoristiti za poboljšanje vaše vremenske crte. PoništiPoništi -
Congratulations!!! Apple's Best of the Year. Awesome!https://twitter.com/RivalGamesLtd/status/1201763697968001029 …
Hvala. Twitter će to iskoristiti za poboljšanje vaše vremenske crte. PoništiPoništi -
New version out today https://www.plasticscm.com/download/releasenotes/8.0.16.3799 …
Hvala. Twitter će to iskoristiti za poboljšanje vaše vremenske crte. PoništiPoništi -
New week, new release

https://www.plasticscm.com/download/releasenotes/8.0.16.3772 …Hvala. Twitter će to iskoristiti za poboljšanje vaše vremenske crte. PoništiPoništi -
Everything should be back to normal. A deadlock hit us. Likely a bug in our code. We restarted the nodes sequentially and now everything will be back to normal. You might still experience "object locked" errors, but not checkins getting stuck. Locks will be fixed in minutes.
Prikaži ovu nitHvala. Twitter će to iskoristiti za poboljšanje vaše vremenske crte. PoništiPoništi -
Hi Plastic Cloud users. We are experiencing issues in the cloud service. Most likely your checkins are getting stuck and/or you're getting an "object is locked" message. We are on it.
Prikaži ovu nitHvala. Twitter će to iskoristiti za poboljšanje vaše vremenske crte. PoništiPoništi -
New version out fully packed with performance and proxy server improvements https://www.plasticscm.com/download/releasenotes/8.0.16.3725 …
Hvala. Twitter će to iskoristiti za poboljšanje vaše vremenske crte. PoništiPoništi -
New version is out https://www.plasticscm.com/download/releasenotes/8.0.16.3708 … Yesterday we decided to unpublished the last 3 versions from last week because we found an issue in macOS. Now it is gone and details in the release notes.
Hvala. Twitter će to iskoristiti za poboljšanje vaše vremenske crte. PoništiPoništi -
New version out today https://www.plasticscm.com/download/releasenotes/8.0.16.3694 …
Hvala. Twitter će to iskoristiti za poboljšanje vaše vremenske crte. PoništiPoništi -
New version out today with even more improvements in Incoming Changes https://www.plasticscm.com/download/releasenotes/8.0.16.3691 …
Hvala. Twitter će to iskoristiti za poboljšanje vaše vremenske crte. PoništiPoništi -
The new Incoming Changes is now out!

http://blog.plasticscm.com/2019/10/incoming-changes.html …
This is what many game studios requested to boost their single branch workflows.
Enjoy!
Hvala. Twitter će to iskoristiti za poboljšanje vaše vremenske crte. PoništiPoništi
Čini se da učitavanje traje već neko vrijeme.
Twitter je možda preopterećen ili ima kratkotrajnih poteškoća u radu. Pokušajte ponovno ili potražite dodatne informacije u odjeljku Status Twittera.

