Twiitit
- Twiitit, nykyinen sivu.
- Twiitit ja vastaukset
- Media
Olet estänyt käyttäjän @ianhellen
Haluatko varmasti nähdä nämä twiitit? Twiittien näyttäminen ei poista käyttäjän @ianhellen estoa.
-
Ian Hellen uudelleentwiittasi
We went over the 1k registrations
We just updated the link to extend it to 200 more. Can you try again @thekileen please?
https://aka.ms/Jupyterthon2021Registration …Kiitos. Käytämme tätä aikajanasi parantamiseen. KumoaKumoa -
Ian Hellen uudelleentwiittasi
#InfosecJupyterthon going live
in 24hrs
Dec 2nd and 3rd at 8:30 AM (PST)
The agenda for this year is 
https://aka.ms/Jupyterthon2021Agenda …
Live Streams
(FREE virtual event)
Day 1: https://aka.ms/Jupyterthon2021Live1 …
Day 2: https://aka.ms/Jupyterthon2021Live2 …
@OTR_Community#MSTIC#Jupyter
Näytä tämä ketjuKiitos. Käytämme tätä aikajanasi parantamiseen. KumoaKumoa -
A lot of work has gone into the
@jupyterthon workshops.
We'll cover: intro to #Jupyter,#pandas, data acquisition plus more advanced/intermediate topics on (more) jupyter, (more) pandas, visualization, and our very own#msticpyhttps://twitter.com/jupyterthon/status/1466092466474557442 …
Kiitos. Käytämme tätä aikajanasi parantamiseen. KumoaKumoa -
Ian Hellen uudelleentwiittasi
Reminder: This Thursday & Friday is Jupyterthon 2021! The Agenda is really coming together, with some great content from across the industry. There is still time to register at attend!https://twitter.com/jupyterthon/status/1453455862534746123 …
Kiitos. Käytämme tätä aikajanasi parantamiseen. KumoaKumoa -
Had an issue publishing to PyPI (a gremlin in the new CI pipeline) but should be there now.
Näytä tämä ketjuKiitos. Käytämme tätä aikajanasi parantamiseen. KumoaKumoa -
#msticpy 1.5.0 released.@RiskIQ integration, Sentinel incident explorer, MDE updates, Azure data explorer preview. Get it before supply chain issues affect availability! https://github.com/microsoft/msticpy/releases/tag/v1.5.0 … Contribs:@MSSPete and MarkKendrik@RiskIQ#mstic#cybersecurity#jupyterpic.twitter.com/VmMCMRmiVo
Näytä tämä ketjuKiitos. Käytämme tätä aikajanasi parantamiseen. KumoaKumoa -
Check out
@MSSPete's latest blog. Great intro to MSTICPy/notebooks. - essential intro to getting going (config, etc.) - common problems you might hit early on

https://twitter.com/MSSPete/status/1461168338411798535 …Kiitos. Käytämme tätä aikajanasi parantamiseen. KumoaKumoa -
MSTICPy and I had a small part to play in CVE-2021-42306 (mitigating, not causing). Published a notebook to detect vulnerable apps and create Sentinel watchlist. You can use the same logic to do whatever custom investigations you need.https://github.com/Azure/Azure-Sentinel-Notebooks/blob/master/AffectedKeyCredentials-CVE-2021-42306.ipynb …
Kiitos. Käytämme tätä aikajanasi parantamiseen. KumoaKumoa -
install with pip install msticpy==1.5.0rc3 (I messed up rc1 and rc2!) Also should have tagged
@RiskIQ instead of PassiveTotal :-)Näytä tämä ketjuKiitos. Käytämme tätä aikajanasi parantamiseen. KumoaKumoa -
Pre-release of
#msticpy 1.5.0 - MS Sentinel incident explorer (@MSSPete) - RiskIQ@PassiveTotal integration (thx Mark Kendrick) - MS Defender API support - Preview Kusto/Azure data support Please give it a try and let us know of any issues.https://github.com/microsoft/msticpy/releases/tag/v.1.5.0pre3 …Näytä tämä ketjuKiitos. Käytämme tätä aikajanasi parantamiseen. KumoaKumoa -
We still have slots open for notebook session at
#jupyterthon. If you have an interesting infosec notebook/technique/tool to share, please let us know.https://twitter.com/Cyb3rWard0g/status/1458164996131655687 …
Kiitos. Käytämme tätä aikajanasi parantamiseen. KumoaKumoa -
Ian Hellen uudelleentwiittasi
MSTIC have long used deception techniques as one of the ways to learn about adversary TTPs and behaviours -
#MicrosoftSentinel is now making it super easy to deploy and monitor
key vault decoy honeytokens
in your own environments!https://docs.microsoft.com/en-us/azure/sentinel/monitor-key-vault-honeytokens?tabs=deploy-at-scale …Kiitos. Käytämme tätä aikajanasi parantamiseen. KumoaKumoa -
Interested in using Spark in notebooks to do your hunting/investigations? Check out pt 1 of this blog by
@ashwinpatil#mstic#cybersecurity#threathunting#azuresynapsehttps://twitter.com/ashwinpatil/status/1455605674285563905 …Kiitos. Käytämme tätä aikajanasi parantamiseen. KumoaKumoa -
We're adding a tutorial stream to this year's
@jupyterthon . Same exciting talks about using notebooks in InfoSec but also a set of intro and more advanced sessions on: notebooks, pandas, visualization and#MSTICPy. CFP and registration open now.https://twitter.com/jupyterthon/status/1453455862534746123 …
Kiitos. Käytämme tätä aikajanasi parantamiseen. KumoaKumoa -
Calling all Cybersec blue teams using Python What forums/communities exist covering blue team use of Python? Pls reply with any you know of (reddits, soc media groups, etc). If there aren't any, maybe we should create one(?) - don't let red-teamers have all the fun!
Kiitos. Käytämme tätä aikajanasi parantamiseen. KumoaKumoa -
Ian Hellen uudelleentwiittasi
We're excited to announce our collaboration with
@Microsoft! This will enable customers to confidently access our curated library of#OpenSource packages within Microsoft Cloud-hosted products and services without requiring a separate license.@msPartnerhttps://bit.ly/3AX4a1fKiitos. Käytämme tätä aikajanasi parantamiseen. KumoaKumoa -
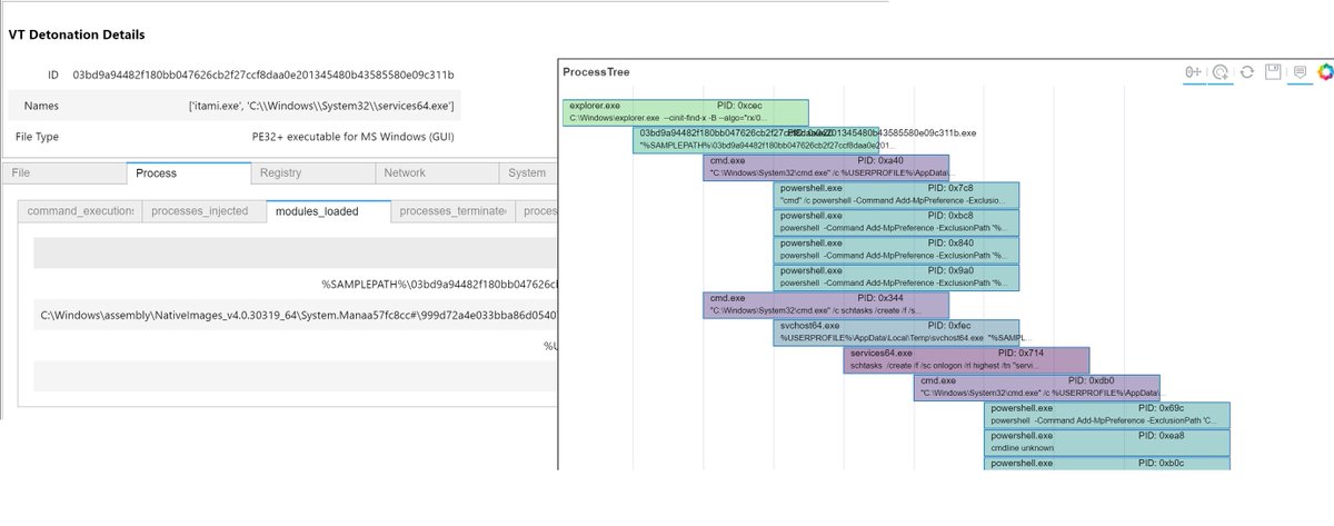
Just published a Notebook using
#virustotal v3 APIs to demonstrate browsing and visualizing malware detonation data (specifically the MS#sysinternals detonation but the notebook should work with all VT detonation data) https://github.com/Azure/Azure-Sentinel-Notebooks/blob/master/VirusTotal%20File%20Behavior%20Explorer%20-%20MS%20and%20Sysmon%20detonation.ipynb …pic.twitter.com/078cWdco18
Kiitos. Käytämme tätä aikajanasi parantamiseen. KumoaKumoa -
Great to see the docs for pySigma appearing. This looks so cool! Thx
@blubbfiction !https://twitter.com/blubbfiction/status/1449526895100497921 …Kiitos. Käytämme tätä aikajanasi parantamiseen. KumoaKumoa -
While mentioning these, I can't help but give a shout out to Fluent Python by
@ramalhoorg 1st edition is my fav (and life-changing) Python book. Desperately awaiting 2nd edition but 90+% of 1st ed is still relevant and accurate.https://www.oreilly.com/library/view/fluent-python-2nd/9781492056348/ …Kiitos. Käytämme tätä aikajanasi parantamiseen. KumoaKumoa -
Book 2 - Clean Code in Python by
@rmarianoa https://www.packtpub.com/product/clean-code-in-python-second-edition/9781800560215 … Longer than robust Python gets more into design patterns and rationale for following principles like DRY and SOLID. Very cool!


Kiitos. Käytämme tätä aikajanasi parantamiseen. KumoaKumoa
Lataaminen näyttää kestävän hetken.
Twitter saattaa olla ruuhkautunut tai ongelma on muuten hetkellinen. Yritä uudelleen tai käy Twitterin tilasivulla saadaksesi lisätietoja.
The 

CFP
- Getting Data
- Using TI Data
- Creating Visualizations
, this is your opportunity!
Submit your idea here (SLIDES are optional)
hunting at scale with 
Azure ML Notebooks.
First part is published .