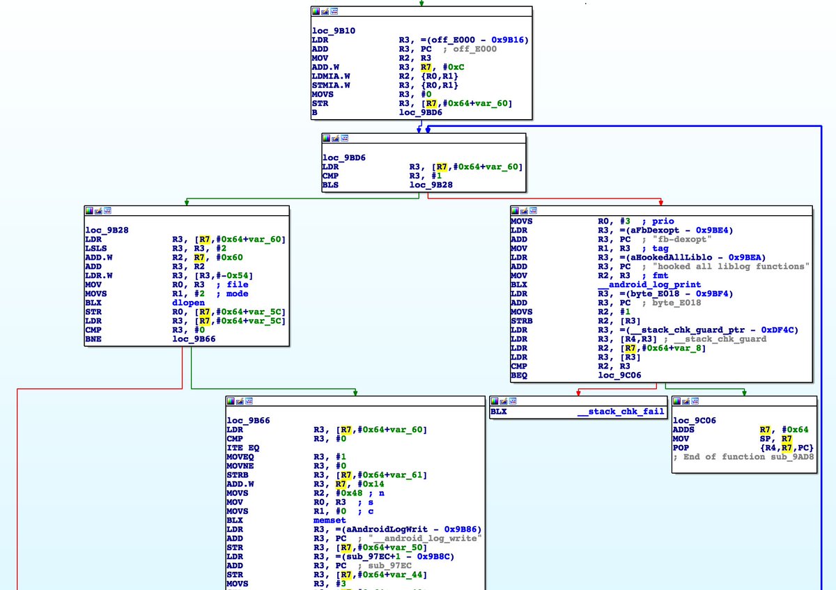
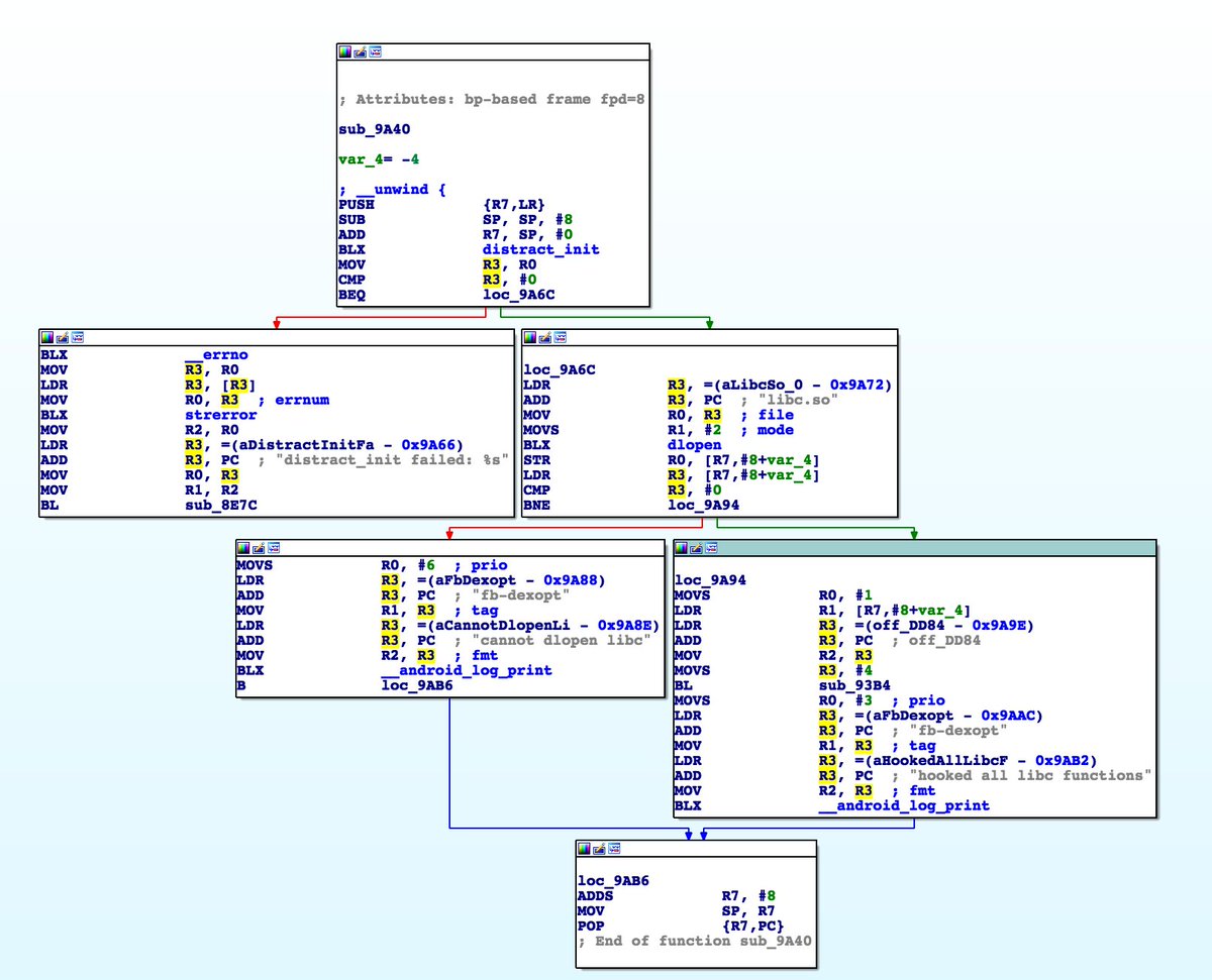
@Facebook #android app hook all libc functionspic.twitter.com/zMBA7QryzZ
You can add location information to your Tweets, such as your city or precise location, from the web and via third-party applications. You always have the option to delete your Tweet location history. Learn more
This lib is used by the package com.facebook.common.dextricks. Insteresting 
Twitter may be over capacity or experiencing a momentary hiccup. Try again or visit Twitter Status for more information.