Tweetovi
- Tweetovi, trenutna stranica.
- Tweetovi i odgovori
Blokirali ste korisnika/cu @fengyue20
Jeste li sigurni da želite vidjeti te tweetove? Time nećete deblokirati korisnika/cu @fengyue20
-
fengyue proslijedio/la je Tweet
Analyzing an Integer Overflow in Bitdefender AV : Part 2 - The Exploit : https://www.zerodayinitiative.com/blog/2018/6/21/analyzing-an-integer-overflow-in-bitdefender-av-part-2-the-exploit … , Part 1 - The Vulnerability : https://www.zerodayinitiative.com/blog/2018/6/19/analyzing-an-integer-overflow-in-bitdefender-av-part-1-the-vulnerability … , Demo for CVE-2017-17408 :https://www.youtube.com/watch?v=fPK8UjAogWg …
Hvala. Twitter će to iskoristiti za poboljšanje vaše vremenske crte. PoništiPoništi -
fengyue proslijedio/la je Tweet
Heap Exploitation - Fastbin Attack :https://0x00sec.org/t/heap-exploitation-fastbin-attack/3627 …
Hvala. Twitter će to iskoristiti za poboljšanje vaše vremenske crte. PoništiPoništi -
fengyue proslijedio/la je Tweet
Deserialization Vulnerabilities: Attacking Deserialization in JS - https://www.acunetix.com/blog/web-security-zone/deserialization-vulnerabilities-attacking-deserialization-in-js/ …
Hvala. Twitter će to iskoristiti za poboljšanje vaše vremenske crte. PoništiPoništi -
fengyue proslijedio/la je Tweet
Project Zero blog: "Detecting Kernel Memory Disclosure – Whitepaper" by
@j00ru - https://googleprojectzero.blogspot.com/2018/06/detecting-kernel-memory-disclosure.html …Hvala. Twitter će to iskoristiti za poboljšanje vaše vremenske crte. PoništiPoništi -
fengyue proslijedio/la je Tweet
In summary of the last ~1.5 years of my work, I wrote a comprehensive whitepaper on the limitations of C language, kernel infoleaks, Bochspwn Reloaded and many related topics. It's out now! Thanks to all involved. Feels good
https://twitter.com/benhawkes/status/1009835610931060736 …Hvala. Twitter će to iskoristiti za poboljšanje vaše vremenske crte. PoništiPoništi -
fengyue proslijedio/la je Tweet
Blogged! About quite an unexpected bug in a browser in 2018. Setting arbitrary headers via CRLF injection in Chrome. Also an example how a new security feature can introduce a bad bug ;) https://blog.bentkowski.info/2018/06/setting-arbitrary-request-headers-in.html … CC.
@shhnjkHvala. Twitter će to iskoristiti za poboljšanje vaše vremenske crte. PoništiPoništi -
fengyue proslijedio/la je Tweet
New post! I stumbled across a serious browser security bug & I can finally talk about it. The post covers:
An exciting new logo.
Range requests.
"No-cors" requests.
Sneaking past origin security.
The importance of standards.https://jakearchibald.com/2018/i-discovered-a-browser-bug/ …Prikaži ovu nitHvala. Twitter će to iskoristiti za poboljšanje vaše vremenske crte. PoništiPoništi -
fengyue proslijedio/la je Tweet
An introduction to reverse engineering and binary patching with the help of radare2 : https://www.leungs.xyz/reversing/2018/06/18/radare2-binary-patching-introduction.html …
Hvala. Twitter će to iskoristiti za poboljšanje vaše vremenske crte. PoništiPoništi -
fengyue proslijedio/la je Tweet
redsnarf : a pen-testing / red-teaming tool for retrieving hashes and credentials from Windows workstations, servers and domain controllers : https://github.com/nccgroup/redsnarf … , More details :https://www.nccgroup.trust/uk/about-us/newsroom-and-events/blogs/2016/november/introducing-redsnarf-and-the-importance-of-being-careful/ …
Hvala. Twitter će to iskoristiti za poboljšanje vaše vremenske crte. PoništiPoništi -
fengyue proslijedio/la je Tweet
Decrypting APT33’s Dropshot Malware with Radare2 and Cutter – Part 1 : https://www.megabeets.net/decrypting-dropshot-with-radare2-and-cutter-part-1/ … , Part 2 : https://www.megabeets.net/decrypting-dropshot-with-radare2-and-cutter-part-2/ … cc
@megabeets_Hvala. Twitter će to iskoristiti za poboljšanje vaše vremenske crte. PoništiPoništi -
fengyue proslijedio/la je Tweet
List of awesome penetration testing resources,tools and other shiny things :https://github.com/Kinimiwar/Penetration-Testing …
Hvala. Twitter će to iskoristiti za poboljšanje vaše vremenske crte. PoništiPoništi -
fengyue proslijedio/la je Tweet
voltron : A hacky debugger UI for hackers : https://github.com/snare/voltron cc
@snarepic.twitter.com/mglBtbSuFV
Hvala. Twitter će to iskoristiti za poboljšanje vaše vremenske crte. PoništiPoništi -
fengyue proslijedio/la je Tweet
NEW BOOK LAUNCH: Read our new
#ThreatHunting book written by@_devonkerr_ &@_paulewing. This one-of-a-kind guide is full of step-by-step instructions and practical advice on how to hunt. Download now: http://ow.ly/ra4130kjH0T pic.twitter.com/Cz6o8hX0e8
Hvala. Twitter će to iskoristiti za poboljšanje vaše vremenske crte. PoništiPoništi -
fengyue proslijedio/la je TweetHvala. Twitter će to iskoristiti za poboljšanje vaše vremenske crte. PoništiPoništi
-
fengyue proslijedio/la je Tweet
Project Zero blog: "The Great DOM Fuzz-off of 2017" by
@ifsecure (w/ new open source fuzzer) - https://googleprojectzero.blogspot.com/2017/09/the-great-dom-fuzz-off-of-2017.html …Hvala. Twitter će to iskoristiti za poboljšanje vaše vremenske crte. PoništiPoništi -
fengyue proslijedio/la je Tweet
Ida Pro 7.0 + All Decompilers Full Leak-Pass http://1024rd.com/ida-pro-7-0-all-decompilers-full-leak-pass …
Hvala. Twitter će to iskoristiti za poboljšanje vaše vremenske crte. PoništiPoništi -
fengyue proslijedio/la je Tweet
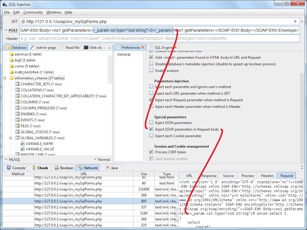
SQL injection using SOAP and JSON with jsql-injection. Get it on Github https://github.com/ron190/jsql-injection … and contribute to the translation
#infosecpic.twitter.com/vT5BKJUyN6
Hvala. Twitter će to iskoristiti za poboljšanje vaše vremenske crte. PoništiPoništi -
fengyue proslijedio/la je Tweet
Have you ever wanted to get into
#Android security? This is how we popped Galaxy#S8 with 11+ bugs and features across 6 different applications! The final result is persistent code execution from clicking a hyperlink. https://cansecwest.com/slides/2018/Chainspotting%20Building%20Exploit%20Chains%20with%20Logic%20Bugs%20-%20Georgi%20Geshev%20and%20Rob%20Miller,%20MWR%20InfoSecurity.ppt …#Pwn2Own#MP2Opic.twitter.com/vcG2MCrt2X
Prikaži ovu nitHvala. Twitter će to iskoristiti za poboljšanje vaše vremenske crte. PoništiPoništi -
fengyue proslijedio/la je Tweet
My presentation at the
@IEEESSP#langsec workshop: Five Years of Automated Exploitation Grand Challenge: progress and new problems http://openwall.info/wiki/_media/people/jvanegue/files/aegc_retro_2018_jvanegue.pdf …Hvala. Twitter će to iskoristiti za poboljšanje vaše vremenske crte. PoništiPoništi -
fengyue proslijedio/la je Tweet
CVE-2018-5002 – Analysis of the Second Wave of Flash Zero-day Exploit in 2018...http://blogs.360.cn/blog/cve-2018-5002-en/ …
Hvala. Twitter će to iskoristiti za poboljšanje vaše vremenske crte. PoništiPoništi
Čini se da učitavanje traje već neko vrijeme.
Twitter je možda preopterećen ili ima kratkotrajnih poteškoća u radu. Pokušajte ponovno ili potražite dodatne informacije u odjeljku Status Twittera.