Medijski sadržaj
- Tweetovi
- Tweetovi i odgovori
- Medijski sadržaj, trenutna stranica.
-
-
Tensilica
#xtensa plugin in action in#redasm#disassembler 2.2! The plugin took two days of work with the new API interface. ESP loader is in development too.pic.twitter.com/NUHGDNmYc3
-
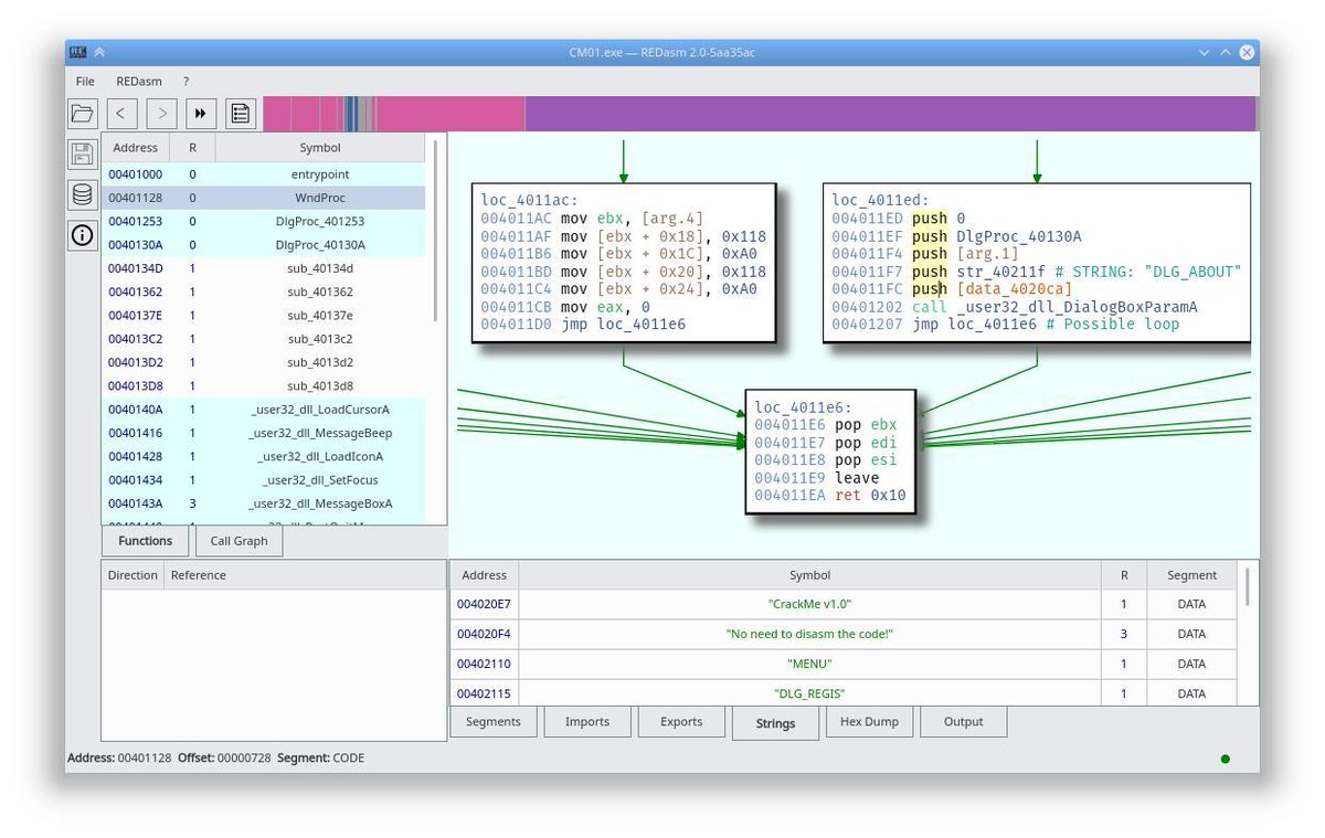
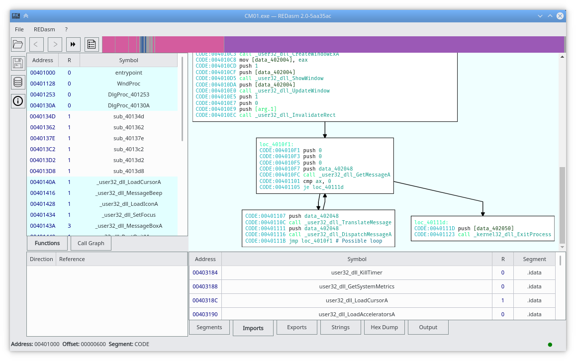
#redasm#disassembler 2.1.1 (bugfix release) available for#windows and#linux!
Download:http://redasm.io/download
Source: https://github.com/REDasmOrg/REDasm …
Reddit: https://www.reddit.com/r/REDasm
#cplusplus#qt5#binaryanalysis#reverseengineering#x86#arm#mips#dalvik#opensourcepic.twitter.com/9uecqTgXrw
Prikaži ovu nit -
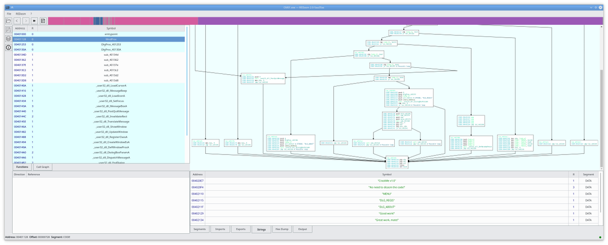
#redasm#disassembler 2.1 is available for download for#windows and#linux!
Download: http://redasm.io/download
Source: https://github.com/REDasmOrg/REDasm …
Reddit: https://www.reddit.com/r/REDasm/comments/bndv89/redasm_21/ …
#cplusplus#qt5#binaryanalysis#reverseengineering#x86#arm#mips#dalvik#opensourcepic.twitter.com/D1XbNiRki7
-
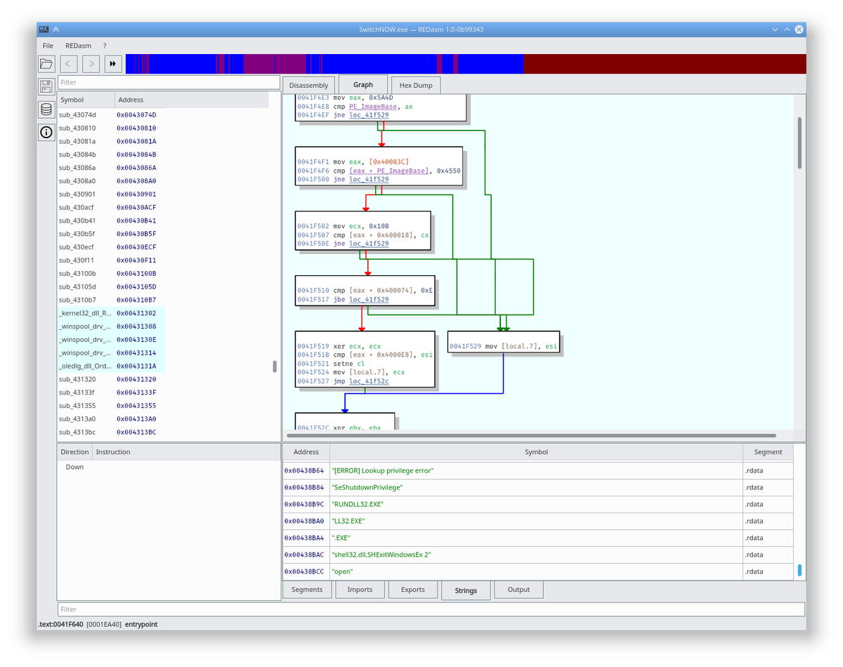
#redasm#disassembler 2.0 is available for download for#windows and#linux! Download: https://redasm.io/ REDasm on Reddit: https://www.reddit.com/r/REDasm/ Changelog: https://github.com/REDasmOrg/REDasm/blob/master/CHANGELOG.md …#cplusplus#qt5#binaryanalysis#reverseengineering#x86#arm#mips#dalvik#opensourcepic.twitter.com/KIGDgc0zcB
-
#redasm#disassembler 2.0 RC3 released for#windows and#linux. New UI, Database and Signature support, performance improvements and lots of fixes!

https://github.com/REDasmOrg/REDasm-Builds/releases/tag/v2.0-rc3 …
#cplusplus#qt5#binaryanalysis#reverseengineering#x86#arm#mips#dalvik#opensourcepic.twitter.com/Q98qyEcnXe
-
#redasm#disassembler 2.0 RC2 released for#windows and#linux, check the changelog!
https://github.com/REDasmOrg/REDasm-Builds/releases/tag/v2.0-rc2 …
#cplusplus#qt5#binaryanalysis#reverseengineering#x86#arm#mips#dalvik#opensourcepic.twitter.com/xVv3S4hiMI
-
Dark Theme is coming in
#redasm#disassembler RC2 along with lots of new features and fixes

#cplusplus#qt5#binaryanalysis#reverseengineering#x86#arm#mips#dalvik#windows#linux#opensourcepic.twitter.com/kSnFNa2hfE
-
This is a preview build of
#redasm#disassembler 2.0 for#windows and#linux, there is a lot of work to be done before the final release.
https://github.com/REDasmOrg/REDasm-Builds/releases/tag/v2.0-rc1 …
#cplusplus#qt5#binaryanalysis#reverseengineering#x86#arm#mips#dalvik#windows#opensourcepic.twitter.com/01qAjClyWH
-
#redasm#disassembler running on Windows 7 64

Built with MSVC 2017 + Qt 5.11.2
#cplusplus#qt5#binaryanalysis#reverseengineering#x86#arm#mips#dalvik#windows#linux#opensourcepic.twitter.com/XHZME9z4os
-
Here is a full showcase of
#redasm#disassembler 2.0 with fully working graphs & listing

Nightly builds are coming soon!!!
#cplusplus#qt5#binaryanalysis#reverseengineering#x86#arm#mips#dalvik#windows#linux#opensourcepic.twitter.com/uxR3i7kzKd
-
Added drop shadows, word highlighting, block based text selection and caret in
#redasm#disassembler

#qt5#cplusplus#binaryanalysis#reverseengineeringpic.twitter.com/aqFvkVExnt
-
Improved zooming & panning, implemented text selection and adjusted general graph appereance and styling


Source: https://github.com/REDasmOrg/REDasm …
#qt5#cplusplus#reversengineering#binaryanalysis#redasm#disassemblerpic.twitter.com/DHLga31u7f
-
Reimplemented graphs in
#redasm#disassembler
Source: https://github.com/REDasmOrg/REDasm …
#qt5#cplusplus#reverseengineering#binaryanalysispic.twitter.com/a0BRDZZQMM
-
This is a small preview of
#REDasm#disassembler 2.0 with improved engine. There is also a brand new, custom made, disassembly widget in order to achieve maximum performance and flexibility. Checkout "next" branch: https://github.com/REDasmOrg/REDasm/tree/next … https://youtu.be/laZv0Da15LE of@YouTube -
Salve
@VodafoneIT, ho Tutto Illimitato da un paio d'anni con rinnovo settimanale a 5€, è possibile sapere perchè mi sono stati scalati 20€ al posto di 5€ (settimanali)? E' un errore? Posso mandarvi il mio numero via PMpic.twitter.com/KPN5uDzCja
-
-
-
More progress on graph rendering in
#redasm#disassembler . The Graphing Framework now sports a Genetic Algorithm in order to minimize edge crossings and (trying to) make graph readable
Source: https://github.com/REDasmOrg/REDasm …
Buillds: https://github.com/REDasmOrg/REDasm-Builds …pic.twitter.com/C6TPccFaO6
-
Čini se da učitavanje traje već neko vrijeme.
Twitter je možda preopterećen ili ima kratkotrajnih poteškoća u radu. Pokušajte ponovno ili potražite dodatne informacije u odjeljku Status Twittera.
