Tweetovi
- Tweetovi, trenutna stranica.
- Tweetovi i odgovori
- Medijski sadržaj
Blokirali ste korisnika/cu @ExiaHan
Jeste li sigurni da želite vidjeti te tweetove? Time nećete deblokirati korisnika/cu @ExiaHan
-
ExiaHan proslijedio/la je Tweet
Another tool we will share in BH, this one is to analyze the vulnerabilities within apks.https://twitter.com/BlackHatEvents/status/1222328516726968320 …
Hvala. Twitter će to iskoristiti za poboljšanje vaše vremenske crte. PoništiPoništi -
ExiaHan proslijedio/la je Tweet
Kobe Bryant, despite being one of the truly great basketball players of all time, was just getting started in life. He loved his family so much, and had such strong passion for the future. The loss of his beautiful daughter, Gianna, makes this moment even more devastating....
Prikaži ovu nitHvala. Twitter će to iskoristiti za poboljšanje vaše vremenske crte. PoništiPoništi -
ExiaHan proslijedio/la je Tweet
Automatically generating solutions to a corrupted keygenme with
@angrdothorse, using@r2gui for the analysis. Cutter and angr are incredibly powerful and useful tools for solving this type of challengehttps://binaryresearch.github.io/2020/01/15/Analyzing-ELF-Binaries-with-Malformed-Headers-Part-3-Solving-A-Corrupted-Keygenme.html …Hvala. Twitter će to iskoristiti za poboljšanje vaše vremenske crte. PoništiPoništi -
Hvala. Twitter će to iskoristiti za poboljšanje vaše vremenske crte. PoništiPoništi
-
ExiaHan proslijedio/la je Tweet
We spotted an attack in the wild that uses CVE-2019-2215, a
#vulnerability in Android. Find out how this attack works, and how you can defend against it: http://bit.ly/2QFpt3f pic.twitter.com/2Pi7DRnorCHvala. Twitter će to iskoristiti za poboljšanje vaše vremenske crte. PoništiPoništi -
ExiaHan proslijedio/la je TweetHvala. Twitter će to iskoristiti za poboljšanje vaše vremenske crte. PoništiPoništi
-
ExiaHan proslijedio/la je Tweet
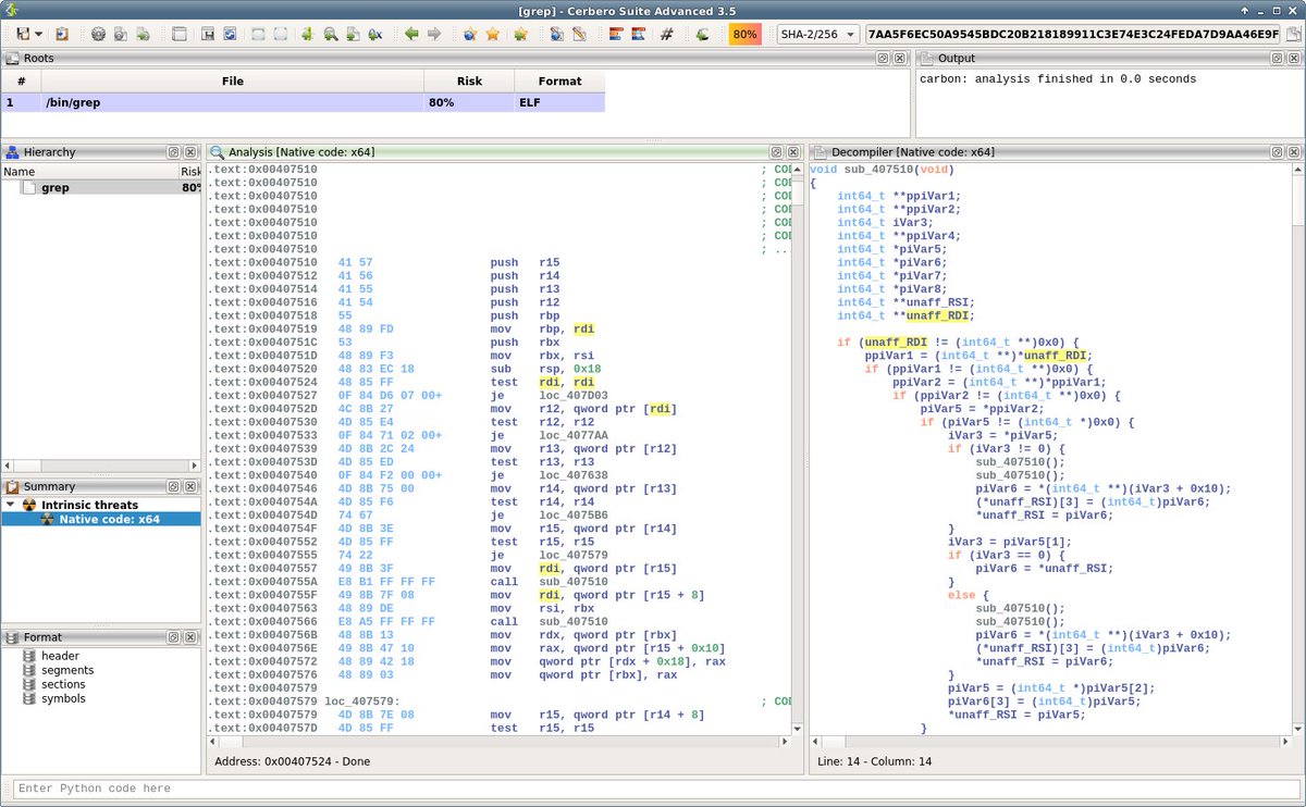
Version 3.5 is out with the Ghidra decompiler integrated in Carbon (no Ghidra or Java installation necessary). The decompiler features navigation, comments and renaming of functions, labels and variables. Happy hacking!pic.twitter.com/gmELfGWvgp
Hvala. Twitter će to iskoristiti za poboljšanje vaše vremenske crte. PoništiPoništi -
Hvala. Twitter će to iskoristiti za poboljšanje vaše vremenske crte. PoništiPoništi
-
ExiaHan proslijedio/la je Tweet
Detecting Magisk Hide
#MobileSecurity#AndroidSecurityhttps://darvincitech.wordpress.com/2019/11/04/detecting-magisk-hide/ …Prikaži ovu nitHvala. Twitter će to iskoristiti za poboljšanje vaše vremenske crte. PoništiPoništi -
ExiaHan proslijedio/la je Tweet
Karonte - A Static Analysis Tool To Detect Multi-Binary Vulnerabilities In Embedded Firmwarehttp://www.kitploit.com/2020/01/karonte-static-analysis-tool-to-detect.html …
Hvala. Twitter će to iskoristiti za poboljšanje vaše vremenske crte. PoništiPoništi -
ExiaHan proslijedio/la je Tweet
Analyzing Kony Mobile Applications
#MobileSecurity@fridadotre by Terry Chia https://www.ayrx.me/analyzing-kony-mobile-applications …pic.twitter.com/sm6rH9aJnj
Hvala. Twitter će to iskoristiti za poboljšanje vaše vremenske crte. PoništiPoništi -
ExiaHan proslijedio/la je Tweet
Close to releasing the first version of Carbon with the Ghidra decompiler. Just built on Linux and seems to work nicely! Few days and it should be good to go... ;)pic.twitter.com/tCjA9viYP8
Hvala. Twitter će to iskoristiti za poboljšanje vaše vremenske crte. PoništiPoništi -
ExiaHan proslijedio/la je Tweet
It's time to change your password, friends Crazy world. https[:]//xposedornot.com/xposedpic.twitter.com/CmwqAEOMlo
Hvala. Twitter će to iskoristiti za poboljšanje vaše vremenske crte. PoništiPoništi -
Hvala. Twitter će to iskoristiti za poboljšanje vaše vremenske crte. PoništiPoništi
-
ExiaHan proslijedio/la je Tweet
Citrix Netscaler AMIs on
@awscloud default vulnerable out of the box. The root password is set to the instance ID; that can be read from the metadata URL. CVE-2019-19781 from nobody to ssh as root in seconds.pic.twitter.com/an2jZ7qtcM
Prikaži ovu nitHvala. Twitter će to iskoristiti za poboljšanje vaše vremenske crte. PoništiPoništi -
ExiaHan proslijedio/la je Tweet
Deep Dive to Citrix ADC Remote Code Execution, CVE-2019-19781, new blog post By
@0x09AL https://www.mdsec.co.uk/2020/01/deep-dive-to-citrix-adc-remote-code-execution-cve-2019-19781/ …https://youtu.be/5U5Hk2CzIAkHvala. Twitter će to iskoristiti za poboljšanje vaše vremenske crte. PoništiPoništi -
ExiaHan proslijedio/la je Tweet
Android: ashmem readonly bypasses via remap_file_pages() and ASHMEM_UNPIN https://bugs.chromium.org/p/project-zero/issues/detail?id=1949 …
Hvala. Twitter će to iskoristiti za poboljšanje vaše vremenske crte. PoništiPoništi -
ExiaHan proslijedio/la je Tweet
Remote iPhone Exploitation

Part 1: Poking Memory via iMessage and CVE-2019-8641
https://googleprojectzero.blogspot.com/2020/01/remote-iphone-exploitation-part-1.html …
Part 2: a Remote ASLR Bypass
https://googleprojectzero.blogspot.com/2020/01/remote-iphone-exploitation-part-2.html …
Part 3: Gaining Code Execution
https://googleprojectzero.blogspot.com/2020/01/remote-iphone-exploitation-part-3.html …
#MobileSecurity#iOSsecurity by@5aelo and@ProjectZeroBugspic.twitter.com/VxdXHuDxb1
Hvala. Twitter će to iskoristiti za poboljšanje vaše vremenske crte. PoništiPoništi -
ExiaHan proslijedio/la je Tweet
I'm releasing ghidra scripts that I made for pwn and reversing tasks, starting with this set of scripts to replace linux/libc magic numbers with readable names for aarch64, amd64/i386, arm/thumb, hppa, m68k, mips, ppc, ppc64, sh, sh4, sparc and sparc64. https://github.com/0xb0bb/pwndra pic.twitter.com/o1JPjyjgga
Hvala. Twitter će to iskoristiti za poboljšanje vaše vremenske crte. PoništiPoništi -
ExiaHan proslijedio/la je Tweet
TrickBot Gang Created a Custom Post-Exploitation Frameworkhttps://www.bleepingcomputer.com/news/security/trickbot-gang-created-a-custom-post-exploitation-framework/ …
Hvala. Twitter će to iskoristiti za poboljšanje vaše vremenske crte. PoništiPoništi
Čini se da učitavanje traje već neko vrijeme.
Twitter je možda preopterećen ili ima kratkotrajnih poteškoća u radu. Pokušajte ponovno ili potražite dodatne informacije u odjeljku Status Twittera.

