Tweetovi
- Tweetovi, trenutna stranica.
- Tweetovi i odgovori
Blokirali ste korisnika/cu @Elbaron_V3I
Jeste li sigurni da želite vidjeti te tweetove? Time nećete deblokirati korisnika/cu @Elbaron_V3I
-
El Baron VIII proslijedio/la je Tweet
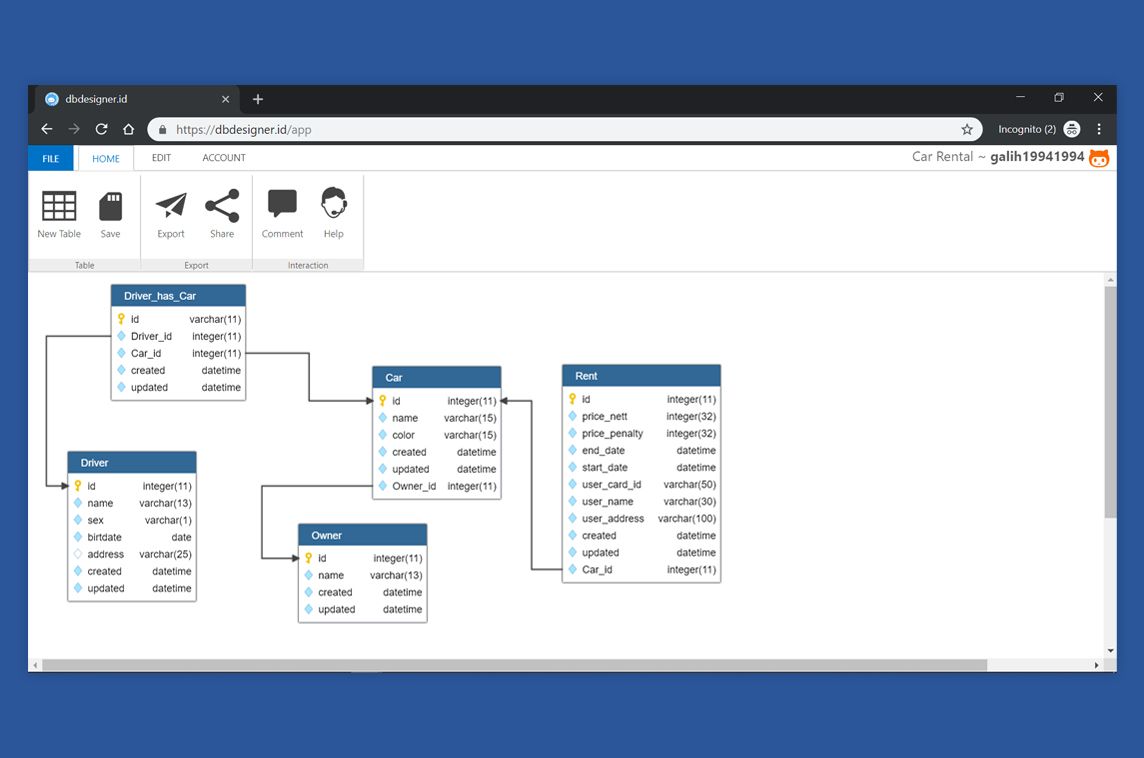
Dbdesigner is an open-source online database designer for web developers & beginners.
@didin1453fatih built it to help students and small startups by making database design tools accessible to everyone! It's a full-stack JS app#madewithvuejs
- https://madewithvuejs.com/dbdesigner-id pic.twitter.com/icPtKibxUq
Hvala. Twitter će to iskoristiti za poboljšanje vaše vremenske crte. PoništiPoništi -
El Baron VIII proslijedio/la je Tweet
من أفضل تصاوير الزوال الزمني، ثبت المصور المجرة، فظهرت حركة الأرض.pic.twitter.com/3RpBVyDIK0
Hvala. Twitter će to iskoristiti za poboljšanje vaše vremenske crte. PoništiPoništi -
To make your UI better, simplify. To make your code better, simplify. To make your process better, simplify.
#SimplifyingHvala. Twitter će to iskoristiti za poboljšanje vaše vremenske crte. PoništiPoništi -
El Baron VIII proslijedio/la je Tweet
Python took the silver from Java this year, becoming the #2 most popular programming language on GitHub by repository contributors. C# and Shell climbed the list, too. See what else is on the move in the
#Octoverse report. https://octoverse.github.com/ pic.twitter.com/irxDVh0be7
Hvala. Twitter će to iskoristiti za poboljšanje vaše vremenske crte. PoništiPoništi -
Hvala. Twitter će to iskoristiti za poboljšanje vaše vremenske crte. PoništiPoništi
-
Hvala. Twitter će to iskoristiti za poboljšanje vaše vremenske crte. PoništiPoništi
-
Wasting 5 min searching for a YouTube video that's duration is less than five minute, cuz i don't wanna waste my time.
#YouTube#Developer#CodingHvala. Twitter će to iskoristiti za poboljšanje vaše vremenske crte. PoništiPoništi -
Just like a good poker player, i must always keep my cards close to my chest. But my chest is on fire
.Hvala. Twitter će to iskoristiti za poboljšanje vaše vremenske crte. PoništiPoništi -
I just learned vue.Js, its very easy to learn, and it introduced me to node js, now i can build node apps with express and i can even use modules and build my proper ones.
#javascript#VueJSHvala. Twitter će to iskoristiti za poboljšanje vaše vremenske crte. PoništiPoništi -
border: 1px solid red; is the : console.log("") of css
#css#javascript#programmingmemesHvala. Twitter će to iskoristiti za poboljšanje vaše vremenske crte. PoništiPoništi -
The greatest thing that happens to me as a developer, Thanks
#Microsoft for making such a lovely editor, and thanks to all the developers around the world who helped making it better.#VisualStudioCode#HappyCoding via@codeHvala. Twitter će to iskoristiti za poboljšanje vaše vremenske crte. PoništiPoništi -
سبحان اللي لا عطا ما يمن و لا بغا يGلع ما يحن.
#امثال_شعبيه_مغربيهHvala. Twitter će to iskoristiti za poboljšanje vaše vremenske crte. PoništiPoništi -
Why the hell are developers in tutorial videos use : Foo, Bar and Baz, whats the story behind them.
#foo_bar_baz#programmingHvala. Twitter će to iskoristiti za poboljšanje vaše vremenske crte. PoništiPoništi -
I think i'm falling for my Google Assistant, she is always there for me, she does everything thing i tell her to do, she reminds me of things i forget, and tell me to wear a jacket when its cold out side, just like a mom.
#AI#GoogleAssistant#Assistant#ITHvala. Twitter će to iskoristiti za poboljšanje vaše vremenske crte. PoništiPoništi -
Can't wait to be roasted by AI in a couple years.
#Morocco#AI#AIportraitsHvala. Twitter će to iskoristiti za poboljšanje vaše vremenske crte. PoništiPoništi
Čini se da učitavanje traje već neko vrijeme.
Twitter je možda preopterećen ili ima kratkotrajnih poteškoća u radu. Pokušajte ponovno ili potražite dodatne informacije u odjeljku Status Twittera.