Tweetovi
- Tweetovi, trenutna stranica.
- Tweetovi i odgovori
- Medijski sadržaj
Blokirali ste korisnika/cu @0GiS0
Jeste li sigurni da želite vidjeti te tweetove? Time nećete deblokirati korisnika/cu @0GiS0
-
Prikvačeni tweet
return(GiS); | Jobs en Kubernetes | https://www.returngis.net/2020/01/jobs-en-kubernetes/ …
#Kubernetes#Dockerpic.twitter.com/YbflMjmuxH
Hvala. Twitter će to iskoristiti za poboljšanje vaše vremenske crte. PoništiPoništi -
Gisela Torres proslijedio/la je Tweet
Mi viñeta de hoy Domingo 2 de febrero de 2020. HOY GRITAREMOS CONTRA LA CAZA. Somos una gran familia que crece día a día y espera con los brazos abiertos a los nuevos hermanos que se incorporan. Nadie verá que nos manifestemos en contra del tiro al blanco a un disco volador.pic.twitter.com/mzlcSfDLtC
Hvala. Twitter će to iskoristiti za poboljšanje vaše vremenske crte. PoništiPoništi -
Gisela Torres proslijedio/la je Tweet
Happy birthday,
#Azure! You've come a long way in 10 years. What's your wish for Azure's future?pic.twitter.com/q3J9GjnrPuHvala. Twitter će to iskoristiti za poboljšanje vaše vremenske crte. PoništiPoništi -
Qué bueno: la aplicación de outlook tiene un modo No Molestar que puedes programar y evitar estar enchufado todo el tiempo al correo. A ver si le saco provecho
pic.twitter.com/LCDdPSv9aL
Hvala. Twitter će to iskoristiti za poboljšanje vaše vremenske crte. PoništiPoništi -
Gisela Torres proslijedio/la je Tweet
¡Bueno! Lo estaba esperando como agua de mayo, y tras un largo mes, por fin ha aparecido la opción de recibir y hacer llamadas con el móvil desde "Tu Teléfono" en Windows 10

pic.twitter.com/FHe1t8UC3s
Hvala. Twitter će to iskoristiti za poboljšanje vaše vremenske crte. PoništiPoništi -
Gisela Torres proslijedio/la je Tweet
En
@PlainConcepts Barcelona buscamos a otra u otro Technical Lead
¿Te encanta @dotnet y@Azure? ¿Quieres trabajar en la misma oficina que MVPs como@eiximenis o@nfanjul y la misma empresa que@_unaizc_ o@Carlos_Lande@luisruizpavon@olgaamarti¡APLICA YA!https://apply.workable.com/plainconcepts/j/56169D09EB/ …pic.twitter.com/XYdUsJutezHvala. Twitter će to iskoristiti za poboljšanje vaše vremenske crte. PoništiPoništi -
Gisela Torres proslijedio/la je Tweet
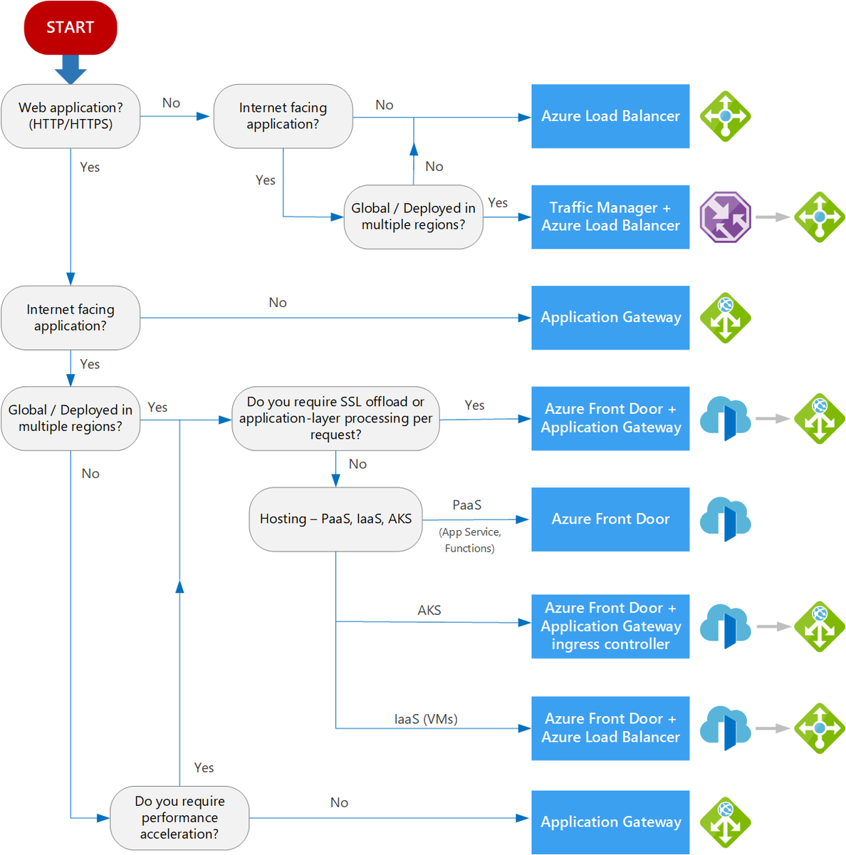
When you are deciding between the load balancing options on
#Azure there are some factors to consider. Check out or decision tree to help you decide which option is best for your needs: https://docs.microsoft.com/en-us/azure/architecture/guide/technology-choices/load-balancing-overview …pic.twitter.com/ogDA3ywRB1
Hvala. Twitter će to iskoristiti za poboljšanje vaše vremenske crte. PoništiPoništi -
Gisela Torres proslijedio/la je TweetHvala. Twitter će to iskoristiti za poboljšanje vaše vremenske crte. PoništiPoništi
-
Gisela Torres proslijedio/la je Tweet
4 terrones de azúcar moreno = 4 terrones de azúcar blanco.pic.twitter.com/jGzHscpNaQ
Hvala. Twitter će to iskoristiti za poboljšanje vaše vremenske crte. PoništiPoništi -
return(GiS); | Procesos en segundo plano en todos los nodos de Kubernetes con DaemonSet | https://www.returngis.net/2020/01/procesos-en-segundo-plano-en-todos-los-nodos-de-kubernetes-con-daemonset/ …
#Kubernetes#Dockerpic.twitter.com/FxvBYavCj3
Hvala. Twitter će to iskoristiti za poboljšanje vaše vremenske crte. PoništiPoništi -
Gisela Torres proslijedio/la je Tweet
La versión online de PowerPoint estrena la función 'Live Presentations' para permitir que el público ejerza un papel más activo, ofreciéndole subtítulos, traducciones, zoom, capturas de pantalla...https://www.genbeta.com/p/303858
Hvala. Twitter će to iskoristiti za poboljšanje vaše vremenske crte. PoništiPoništi -
Gisela Torres proslijedio/la je Tweet
Proud to be at a company dedicated to global sustainability: "Microsoft will be carbon negative by 2030"https://blogs.microsoft.com/blog/2020/01/16/microsoft-will-be-carbon-negative-by-2030/ …
Hvala. Twitter će to iskoristiti za poboljšanje vaše vremenske crte. PoništiPoništi -
Gisela Torres proslijedio/la je Tweet
Today we announced a bold plan to become carbon negative by 2030. Reaching this goal starts by understanding – and getting real – on carbon math. Here’s a quick explainer. WATCH:https://youtu.be/wj0UrF2T130
Hvala. Twitter će to iskoristiti za poboljšanje vaše vremenske crte. PoništiPoništi -
return(GiS); | Cómo se gestionan las réplicas de tus pods en Kubernetes | https://www.returngis.net/2020/01/como-se-gestionan-las-replicas-de-tus-pods-en-kubernetes/ …
#Kubernetes#Dockerpic.twitter.com/2KyW6vaUwb
Hvala. Twitter će to iskoristiti za poboljšanje vaše vremenske crte. PoništiPoništi -
Ahora estoy arrancando con
#Bosch, de@PrimeVideoES. Me la recomendaron y, bueno, por el momento entretenida si te mola el rollo policiaco... aunque no paro de acordarme de#Lostpic.twitter.com/7ObuZDRrRcHvala. Twitter će to iskoristiti za poboljšanje vaše vremenske crte. PoništiPoništi -
Gisela Torres proslijedio/la je Tweet
Create and deploy your
#Python#Django apps using#AzureDevOps project, http://msft.it/6013TX7KV pic.twitter.com/Ees1KAuwvi
Hvala. Twitter će to iskoristiti za poboljšanje vaše vremenske crte. PoništiPoništi -
Gisela Torres proslijedio/la je Tweet
Attention
@Android users, GitHub Mobile is now accepting beta testers. Sign up today! https://github.co/2RbUURW pic.twitter.com/i67OhYtDVcHvala. Twitter će to iskoristiti za poboljšanje vaše vremenske crte. PoništiPoništi -
Gisela Torres proslijedio/la je Tweet
¡Este jueves 16 estaremos en
#RedHatForumMadrid! No dejes de visitar nuestro stand y no te pierdas la sesión de@jj_tel "App Innovation: OpenShift como servicio como clave de la transfomación digital" a las 14:30h. http://msft.it/6018TkOY4 pic.twitter.com/71wmBfQ9SH
Hvala. Twitter će to iskoristiti za poboljšanje vaše vremenske crte. PoništiPoništi -
Gisela Torres proslijedio/la je Tweet
¿Cuál es la latencia entre dos regiones de Azure? Es una pregunta bastante común, ahora puedes tener las siguientes cifras de referencia sin tener que hacer tus propios tests.
#azurearchitectsmsspain#msspaincustomersuccesshttps://lnkd.in/e_McGuPHvala. Twitter će to iskoristiti za poboljšanje vaše vremenske crte. PoništiPoništi -
Gisela Torres proslijedio/la je Tweet
Los próximos 25 y 26 de marzo tienes una cita: Microsoft #IgniteTheTour Madrid.
Fórmate con los mejores especialistas.
Conecta con la comunidad de profesionales.
Amplía tus capacidades.
Regístrate ahora aquí: http://msft.it/6015TkOiv pic.twitter.com/EodxfefmF2
Hvala. Twitter će to iskoristiti za poboljšanje vaše vremenske crte. PoništiPoništi
Čini se da učitavanje traje već neko vrijeme.
Twitter je možda preopterećen ili ima kratkotrajnih poteškoća u radu. Pokušajte ponovno ili potražite dodatne informacije u odjeljku Status Twittera.



